JC-AntiToken
burp插件:python版,token防重放绕过
Author: JC0o0l,Jerrybird Team: Z1-Sec WeChat: JC_SecNotes(Zer0ne安全研究)
0x01 目标:
token防重放绕过
界面效果如下:

0x02 适用场景:
-
请求包带有防重放的token
-
该token需要去请求另一个接口才能得到
0x03 使用:
0x0301 下载安装:
-
从GitHub下载该项目:https://github.com/chroblert/JC-AntiToken
-
Burp中配置python环境jython-2.7.jar
-
加载JC-AntiToken.py插件
0x0302 配置:
(一)、左侧设置token在响应中位置:
-
URL:填写token接口的URL,如:https://test.com/getToken.php
-
注:不要填写`?`及之后的参数
ReqMeth: 选择请求头方法
ConType: 选择Content-Type
CharSet: 选择编码方式
Headers: 设置请求头。(json字符串格式,字段和值使用双引用括起来)
-
通过该Headers设置的请求头的优先级最高,会覆盖掉程序内置的请求头
-
Cookie除外,使用请求包中的cookie作为最新的cookie
Data: 设置请求体
-
对于GET来说,Data被编码成urlencode形式。通过`?`追加到URL后面
-
对于POST来说,可选择json格式和urlencode两种形式
TokenPosition: token在token接口响应包的哪个位置
-
若选择Header,则在”TokenName”中填写请求头名称
-
注:区分大小写
-
示例: `Via`
-

-
若选择Body,则在”TokenRegex”项中填写正则表达式
-
注:该正则表达式从^开始匹配,用`()`括起来的为要提取的token值
-
示例:`.”_TransactionId”:”(.?)”`
-

-
Body: 在响应体中
-
Header: 在请求头中
TEST: 设置参数并测试是否有效
-
若成功,则显示提取出的数据
-
若失败,则显示None
下方文本框:显示响应报文
(二)、右侧设置token在请求中位置:
-
TokenPosition:token在请求报文中的位置:
-
设置TokenRegex
-
格式:(.前缀)(要替换的地方)(后缀.)
如:(.”_tokenName”:”)(.?)(“.*)匹配
,”_tokenName”:”ir9xGm”}
-
设置TokenName
-
Header:在URL参数或请求头中
-
Body:在请求体中
SET:检查并设置参数
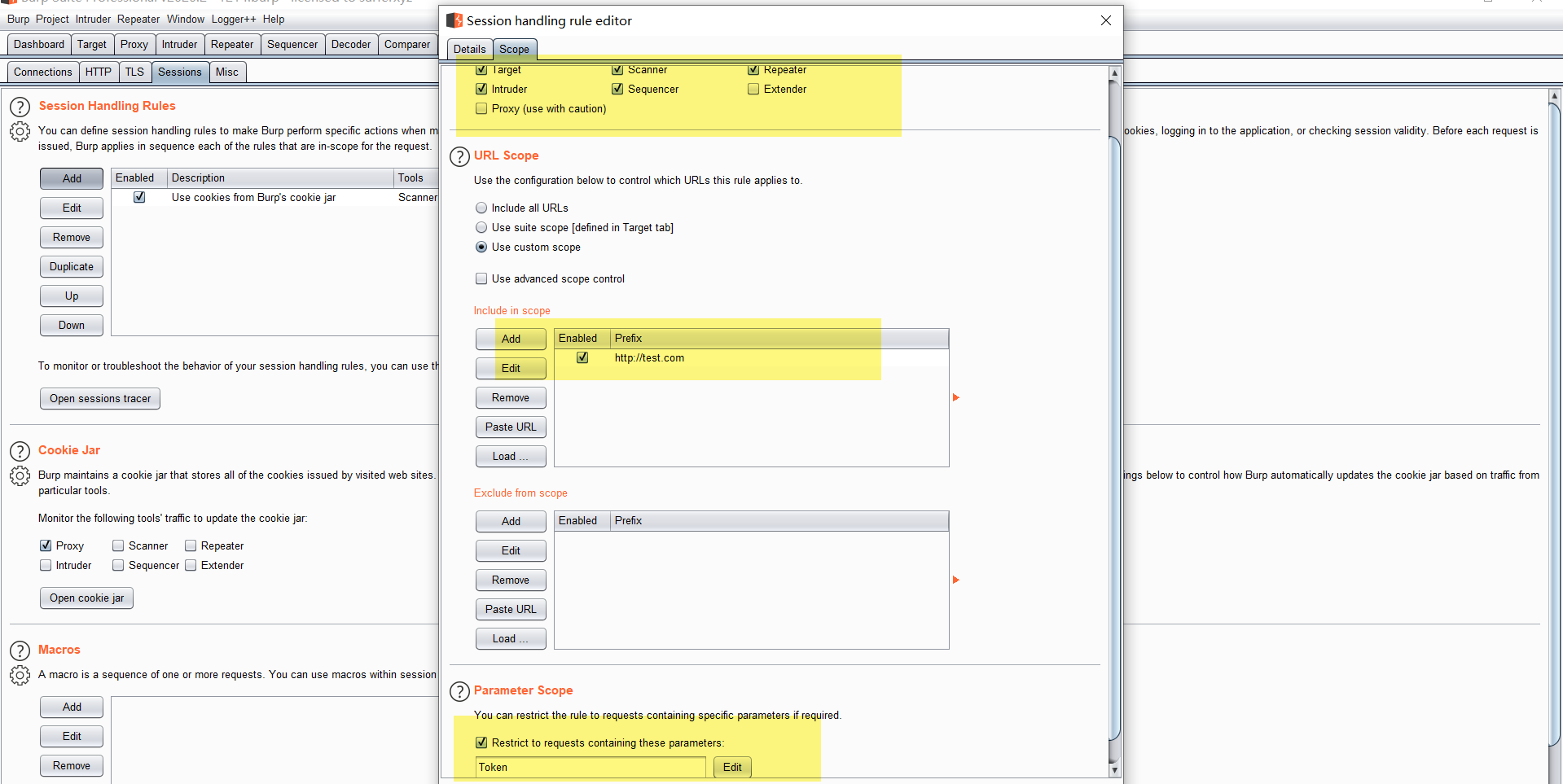
(三)、配置Session Handling Rules

-
新建一个规则,
-
新建一个Rule Action
-
选择Invoke a Burp Extension
-
选择JC-AntiToken
-
之后根据项目需求设置Scope:
-
设置生效的工具
-
设置生效的URL
-
设置生效的条件:请求中具有某参数才生效

0x04 总结
比较简单的一款小burp插件,大部分时间耗在布局和排版上面了
注:防重放,使用多线程会报错,非本插件功能问题,是目标网站的限制
0x05 踩坑指南
-
问题:’unicode’ object has no attribute ‘items’
解决:
○ 在文件首行添加:
# — coding: utf-8 —
○ 在文件代码前添加:
sys_encoding = sys.getfilesystemencoding() -
问题:BoxLayout控制JTextField的高度
解决:
textField = new JTextField( … );
textField.setMaximumSize( textField.getPreferredSize() );
参考资料:让BoxLayout管理器尊重JTextField的实际尺寸
参考资料:How do I keep JTextFields in a Java Swing BoxLayout from expanding?
参考资料:HOW TO RAPIDLY BUILD A BURP SESSION HANDLING EXTENSION USING JAVASCRIPT
参考资料:BurpSuite插件编写
参考资料:re-正则表达式操作
参考资料:python中str,bytes,bytearray的相互转化
来源:freebuf.com 2021-01-16 16:29:11 by: jerrybird





















请登录后发表评论
注册